Trade Panel – Two ways to quickly switch symbols on a chart



How to quickly switch a symbol on a chart?
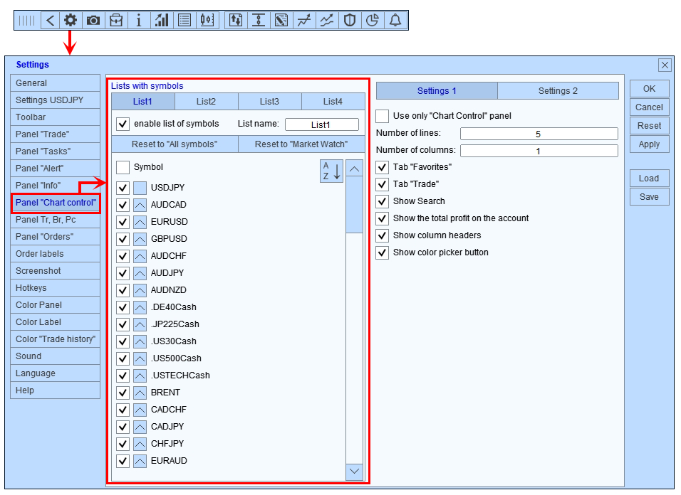
1️⃣ Open the settings, select the number of lists, the list name, and the symbols that will be displayed in the list:
2️⃣ Specify the number of rows, columns, and information to display in the list:
3️⃣ Select the charts on which you want to toggle the symbol:
🔥Done!🔥 Now you can quickly switch between tools and analyze them:
✅ switch between symbols,
✅ mark symbols with color,
✅ add symbol to favorites,
✅ quickly open symbols that have open orders.
The second method
Open the settings and check the box “Use only the Chart Control panel”:
🔥 Now you have a dedicated symbol management tool that doesn’t clutter your workspace. 🔥
Source link


